HitPaw VikPea HitPaw VikPea
Buy Now
hitpaw video enhancer header image

HitPaw VikPea (Video Enhancer)

  • Automatically upscale video quality with machine-learning AI
  • AI video upscaler to unblur videos and colorize videos
  • AI video generator to create videos from text or images
  • Exclusive AI for video repair, background removal, and replacement

HandBrake Best Quality Settings to Improve Video Quality

hitpaw editor in chief By Daniel Walker
Last Updated: 2026-05-13 14:37:17

Finding the best HandBrake settings for maximum clarity is one of the most discussed topics in popular video forums like Reddit's r/handbrake, where users frequently compare RF values, codecs, and preset choices. Many users note that using improper settings can lead to soft, blocky, or overly compressed video, even when the source file is high quality. Understanding which HandBrake settings influence output clarity is essential if you want crisp, detailed, and visually clean video results. This guide covers everything you need to know, including AI enhancement options for even better quality.

Part 1. What Settings Affect Video Quality in HandBrake?

HandBrake offers a wide range of settings that directly influence your output quality. Small adjustments can lead to noticeable differences in sharpness, file size, and detail preservation. Knowing how each parameter affects the final video will help you make better encoding decisions.

  • Bitrate: The amount of data per second in a video; higher bitrate usually means higher quality.
  • Codec (H.264, H.265, AV1): Determines how efficiently data is compressed.
  • Resolution and scaling: Lowering resolution can save space but lose details.
  • Frame rate: Inconsistent or mismatched frame rates can cause stutter.

Part 2. Best HandBrake Quality Settings for High-Quality Output

Choosing the ideal HandBrake settings is essential for producing clean and sharp video output. These settings ensure that detail is retained while maintaining an efficient file size. Below are the key recommendations to achieve high quality.

What Is the Best HandBrake Quality Settings?

SettingRecommended Option
EncoderH.265 (HEVC)
RF Value18 to 20
PresetSlow or Slower
ResolutionSame as Source
Frame RateSame as Source (Constant)
DenoiseHQDN3D (light)
Audio Bitrate256 to 320 kbps
ContainerMP4 or MKV

1. Quality (RF or CRF)

The RF value determines how much detail HandBrake preserves. Lower values give higher quality with larger file sizes, while higher values create more compression. Both the official HandBrake documentation and video quality communities agree that RF settings influence clarity more than almost any other option.

Recommended RF values in HandBrake:

  • 1080p HD: RF 19 to 23 (HandBrake Docs) or RF 18 to 22 (Aiarty)
  • 4K UHD: RF 20 to 24 (HandBrake Docs) or RF 16 to 20 (Aiarty)
  • SD: RF 18 to 22 (HandBrake Docs)
handbrake rf

Tip: Start at RF 18 for 1080p and adjust as needed. Higher RF values like 24 or above reduce quality and increase compression.

2. Video Encoder

Choosing the right video encoder ensures better efficiency and clarity. HandBrake offers several encoders that balance quality and speed differently.

Recommended Codec in HandBrake: H.265 (HEVC)

H.265 provides significantly better compression efficiency, producing sharper video at smaller file sizes compared to older formats. It is ideal for HD and UHD encodes where detail matters.

handbrake h265 encoder

Alternative Codec in HandBrake: H.264 (AVC)

H.264 is widely supported and easier to process, making it useful for older devices or faster encoding. While not as efficient as H.265, it still produces solid results with the right settings.

3. Encoder Preset (Quality and Speed Trade-off)

The preset determines how hard the encoder works to compress the video. Slower presets perform more complex calculations, which improves clarity.

Recommended Encoder Preset in HandBrake:

Choose slower presets such as Slow, Slower, or Very Slow for better quality to bitrate efficiency. Keep in mind these settings require longer encoding times but deliver superior detail retention.

handbrake encoder preset

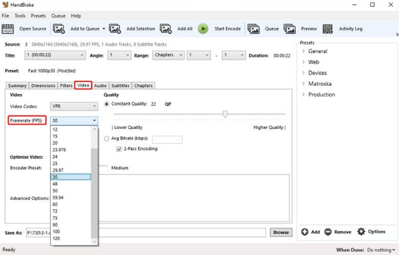
4. Frame Rate (FPS)

Frame rate settings influence how smooth and accurate the motion appears. Incorrect frame rates lead to stutter or unnatural movement.

  • Set the frame rate to Same as Source to preserve natural motion.
  • Select Constant Frame Rate for proper playback on platforms like YouTube or any device sensitive to variable frame rates.
handbrake frame rate

5. Resolution and Dimensions

Resolution determines how many pixels make up your video. Scaling should be handled carefully to avoid losing clarity.

Keep the original resolution for best results unless you purposely need to downscale. Resizing or upscaling can cause softness and reduce detail, especially in high motion scenes.

handbrake dimensions- settings

6. Enable High-Quality Filtering and Deinterlacing

Filters help clean up unwanted noise or artifacts, especially in older footage. Using them correctly improves clarity without overprocessing.

  • Deinterlace: Turn on if your source comes from DVD, VHS, or broadcast recordings. It cleans interlaced lines and improves overall smoothness.

    deinterlacing handbrake
  • Denoise: Apply mild settings to reduce grain, sensor noise, or background artifacts. Avoid high-strength denoising, which can blur important textures.
  • Sharpen (Unsharp Mask): Use lightly to restore edge detail after denoising. Overuse may create halos or artificial outlines.

Part 3. HandBrake Reduces Quality Significantly? Enhanced Video with VikPea!

Even with the best HandBrake settings, compression can still reduce fine textures and clarity, especially for low quality or noisy footage. This is where AI video enhancement tools become helpful. HitPaw VikPea uses advanced AI models to upscale, repair, sharpen, and restore video with far better accuracy than traditional encoders. It is particularly effective for old, blurry, heavily compressed, or low resolution video sources.

  • Enhances visual clarity using advanced AI sharpening methods
  • Upscales videos to higher resolutions with improved detail retention
  • Repairs compression artifacts for smoother and cleaner video quality
  • Reduces noise intelligently without causing blur or softness
  • Restores colors and contrast for a more polished visual result
  • Improves motion consistency by analyzing frame patterns precisely
  • Step 1.Download and launch HitPaw VikPea. Select Video Enhancer and import your video by uploading it or dragging it into the workspace.

    vikpea video enhancer
  • Step 2.Choose from several AI models including General, Sharpen, Portrait, and Video Quality Repair. Select the most suitable option based on your footage needs.

    vikpea enhance video to 4k
  • Step 3.Go to Export Settings and choose your preferred resolution. VikPea supports upscaling up to 4K or 8K. Click Preview to check the results. If satisfied, click Export to save the enhanced video.

    vikpea enhance video to 8k

Part 4. Frequently Asked Questions on HandBrake Best Quality Settings

HandBrake can lower quality if compression is too strong, RF values are high, or filters are misused. Correct settings help preserve clarity and keep the video close to the original.

Use lower RF values, slower presets, correct frame rate settings, and mild filtering. Keeping the resolution unchanged and selecting H.265 also improves quality.

Start with RF 18 to 20, select H.265, use a Slow preset, keep the resolution the same as the source, and set the frame rate to constant for smooth playback.

Conclusion

HandBrake can produce exceptionally clear video when configured correctly. Understanding RF values, codec efficiency, frame rate choices, and filtering helps you achieve the cleanest possible output from your footage. For even higher quality, especially with low resolution or noisy sources, AI tools like HitPaw VikPea provide remarkable enhancement beyond traditional encoding. Follow these optimized settings and methods to enjoy crisp, sharp, and professional-looking videos every time.

Leave a Comment

Create your review for HitPaw articles

Related articles

Questions or Feedback?

download
Click Here To Install